You need to enable JavaScript to run this app.
数据智能体

数据智能体

复制全文
OA应用集成实践
飞书端智能体配置与测试
复制全文
飞书端智能体配置与测试

本文为您介绍智能分析 Agent 飞书端配置的相关操作。

前提条件
  • 已完成购买开通、创建项目、准备数据的操作,具体可参见智能分析 Agent 从0到1搭建指南
  • 如果您希望将智能分析Agent与飞书应用联动使用,在参考下文配置飞书端对接前,需联系运维管理员在办公平台集成中配置好飞书办公平台,完成后,后续您才可以在智能分析Agent中配置飞书端的对接配置,操作详情可参见办公平台集成
    Image

创建智能体
  1. 创建新的智能体。进入智能分析 Agent 的配置页面,点击右上角的「创建智能体」,即可进入到智能体的初始配置页面。
    Image
  2. 智能体通用配置。为智能体配置头像、名称、描述、管理员等基本信息,配置好后点击「保存」。
    Image
  3. 获取回调地址。点击并复制智能体名称下方的「飞书回调地址」。
    Image

飞书端准备工作

第一步:申请飞书机器人

  1. 申请飞书机器人。进入飞书开放平台,创建飞书机器人需要进入飞书开放平台,选择「创建企业自建应用」。
    Image

  2. 创建企业自建应用。

    • 在弹出的创建企业自建应用的弹窗中,输入应用名称、应用描述和应用图标,这里的应用名称会对应之后用户在飞书上搜索到的智能体名称。
      Image
    • 输入完成后点击「创建」即可创建一个应用。
      Image
  3. 为创建好的应用添加机器人的能力。首先进入应用的配置页面,进入左侧的「添加应用能力」,选择添加「机器人」。
    Image

  4. 为机器人添加需要的权限**。​如果要使机器人可以正常交互,需要为机器人添加一些权限。这里可以在左侧的「开发配置」中找到「权限管理」,在权限管理中,选择「批量导入/导出权限」,勾选并批量开通权限。
    Image
    需要开通的权限如下所示:
    Image
    用户可以直接复制下面的代码,之后
    在导入权限的部分粘贴**即可:

    {
      "scopes": {
        "tenant": [
          "admin:app.info:readonly",
          "application:application:self_manage",
          "contact:contact.base:readonly",
          "contact:user.employee_id:readonly",
          "contact:user.id:readonly",
          "im:chat:read",
          "im:chat:update",
          "im:message.group_at_msg:readonly",
          "im:message.group_msg",
          "im:message.p2p_msg:readonly",
          "im:message.pins:read",
          "im:message.pins:write_only",
          "im:message.reactions:read",
          "im:message.reactions:write_only",
          "im:message:readonly",
          "im:message:recall",
          "im:message:send_as_bot",
          "im:message:send_multi_depts",
          "im:message:send_multi_users",
          "im:message:update",
          "im:resource",
          "im:user_agent:read"
        ],
        "user": [
          "contact:user.employee_id:readonly",
          "contact:user.id:readonly",
          "drive:drive.metadata:readonly",
          "drive:drive:version",
          "drive:drive:version:readonly",
          "im:chat:read",
          "im:message:readonly",
          "im:message:update"
        ]
      }
    }
    

    说明

    • 如果智能体为群聊智能体:
      请在 "tenant" 中添加:"im:chat:read""im:message.group_at_msg:readonly",注意请勿添加im:message.group_msg,否则将响应群中全部消息。
    • 如果要使用下载数据到飞书功能:
      请在 "user" 中添加:"drive:drive.metadata:readonly""drive:drive“
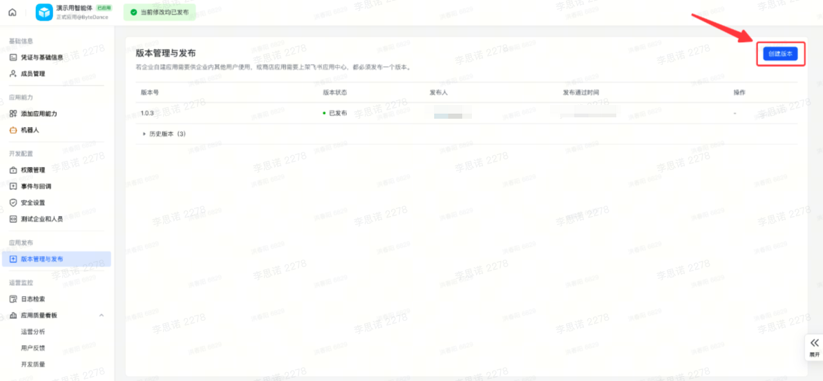
  5. 配置权限后发布飞书机器人**。​**填写完机器人所需权限后,即可发布该机器人,在「版本管理与发布」页面创建版本并发布即可。版本号、描述等信息、申请理由可按照需求填写。
    Image

    注意

    在进行下一步之前,需要先发布该企业应用,否则无法执行进入下一步骤。

第二步:创建新的智能体并与机器人关联

  1. 为机器人配置请求地址**。​**回到前一步创建的飞书机器人页面,将复制的回调地址填入飞书机器人「事件与回调」页面的「事件配置」和「回调配置」中的请求地址即可。
    Image

    注意

    • 事件配置和回调配置都需要添加。
  2. 为机器人配置事件。填写完地址后,还需要分别为事件和回调配置「添加事件」。
    • 事件配置需要添加:im.message.receive_v1、p2p_chat_create
      Image
    • 回调配置需要添加:card.action.trigger_v1
      Image
  3. 机器人发布。完成前面的步骤后,可以先将机器人发布一次,在「版本管理与发布」页面创建版本并发布即可。版本号和描述等信息可按照需求填写。
    Image

    注意

    在进行下一步之前,需要先发布该企业应用,否则无法执行进入下一步骤。

  4. 获取飞书机器人的 App ID 和 App Secret。在飞书机器人发布后,回到飞书机器人的配置页面,在「凭证与基础信息」页面,分别复制 App ID 和 App Secret。
    Image
  5. (可选)配置加密策略。
    • 当智能体用于对外场景或特殊情况需要加密请求内容时,可以选择为智能体配置加密策略;智能体仅面向公司内部同学时一般不需要配置。
      Image

第三步:添加智能体的可用成员

  1. 添加成员的入口。
    • 智能体的可用成员即绑定的机器人的可用成员,因此需要在飞书开放平台添加。
  2. 添加成员。编辑机器人的可用成员,搜索用户后勾选即可。请勿选择「全部成员」。
    Image
  3. 保存并发布。添加完成后保存并发布即可,注意需要发布后才能生效。
    Image

注意

智能体的用户除了需要被添加进可用成员外,还需要至少有当前智能体绑定的数据集的查看权限,才可以正常使用智能体,具体权限配置步骤可参考智能分析 Agent 管理员入门指南

智能体飞书端配置
  1. 开启飞书端。进入之前创建的智能体配置页面,找到「基本信息」中的「飞书端配置」,选择「开启飞书端」。
    Image
  2. 添加智能体。将飞书机器人的 App ID 和 App Secret 填入飞书基础设置中。点击右上角的「保存」即可,之后智能体就会与该飞书机器人进行关联。获取方式见第二步:创建新的智能体并与机器人关联
    Image
  3. (可选)配置加密策略。智能体配置页面填写「加密类型」和「校验码」后保存。获取方式见第二步:创建新的智能体并与机器人关联
    Image
  4. 为智能体添加数据集。配置好后,点击「发布」,智能体会出现在已发布智能体列表中。
    Image
  5. 点击「发布」,发布智能体。
    Image

飞书端使用智能体

注意

飞书端的智能体在配置完成后,同样也可以直接使用网页端。

对于飞书端智能体,发布后可以在飞书检索智能体名称,点击后即可使用。
Image
Image

最近更新时间:2025.12.12 10:15:36
这个页面对您有帮助吗?
有用
有用
无用
无用