本文将介绍如何实现 DataWind SaaS 版与企业微信集成及审批流配置。
注意事项
- 管理员配置时,需确保所有步骤按顺序执行,尤其是权限授权和企业ID配置,遗漏或错误配置会导致审批流无法正常使用。
- 普通用户绑定火山引擎账号时,需确保登录的火山引擎账号与自己的业务权限匹配,绑定后不可随意换绑,避免影响审批操作。
准备工作
开始配置前,请联系智能数据洞察 DataWind 团队获取应用安装二维码。该二维码可嵌入 H5 或 Web 页面,方便企业管理员统一安装应用。
配置企业微信集成与审批流
安装应用
- 企业微信管理员使用企业微信扫描准备工作环境获取的二维码,进入智能数据洞察-安装测试第三方应用安装页面。

- 在可见范围字段,单击修改按钮,选择所有需要发起审批、参与审批的用户。需确保用户范围无遗漏,否则未在范围内的用户无法使用审批功能。
- 勾选“已阅读并同意《平台用户协议》”,单击同意以上授权并添加按钮,完成应用安装。此时页面会显示“已选X人”,X为设置的可见范围用户数量,同时应用会获取企业信息、企业员工信息、审批等基础权限)。
设置应用权限
使用管理员账号登录企业微信管理后台,在左侧导航栏单击应用页签,进入应用页面。
在应用页面的第三方模块中,找到智能数据洞察应用。

配置核心权限。单击应用名称进入智能数据洞察应用的详情页,找到授权信息模块,当前页面会显示“暂未授权权限,去授权”的提示。
注意:由于审批流节点中可能包含申请人上级领导,需重点授权“组织架构信息”权限,授权后,应用可获取企业的组织架构信息,用于获取用户信息中上级领导的用户名。

单击去授权按钮,勾选组织架构信息、企业信息、企业员工信息、审批四项权限,确认授权后,权限状态会同步更新为“已授权”,保障审批流正常运行。

办公平台集成配置
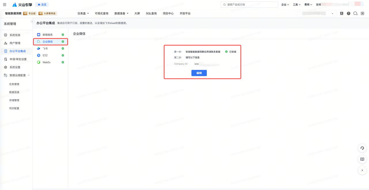
- 使用管理员账号登录企业微信管理后台,单击顶部导航栏我的企业,在侧边导航单击企业信息页签,在该页面中找到企业ID字段,复制该企业ID字段信息。

- 使用火山引擎主账号登录火山引擎,进入智能数据洞察产品页面,在页面右上方单击设置按钮进入系统管理,在侧边导航选择办公平台集成。
- 在办公平台集成页面,选择企业微信,单击编辑按钮,将步骤 1 获取的企业 ID 填入对应输入框,单击保存按钮,页面提示“已安装”,即完成办公平台集成。

审批流配置
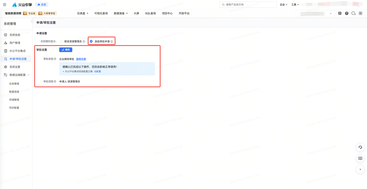
- 保持火山引擎主账号登录状态,在系统管理导航栏中,选择申请/审批设置。
- 在申请设置中,选择无权限时显示中的发起审批申请,启用后,智能数据洞察的审批流程将与企业微信审批打通,实现审批发起、审批接收的全流程联动。

绑定账号
负责发起审批流及接收审批的资源管理员,应在首次使用前执行一次绑定操作,完成火山引擎账号与企业微信账号的关联。
所有账号在企业微信中使用智能数据洞察前,均需完成火山引擎账号与企业微信账号的关联。
操作步骤:
- 使用普通您的账号登录并打开企业微信,在侧边导航中选中工作台,在应用列表中找到智能数据洞察应用并单击打开。
若在工作台中未能找不到“智能数据洞察”应用,说明安装应用时未正确设置可见范围,需使用管理员账号或联系管理员,在应用管理页面中重新修改该应用的可见范围,确保您使用的账号在可见范围内,操作详情请参见上文设置应用权限。

- 打开智能数据洞察应用后,进入火山引擎登录页面,可选择主账号登录或 IAM 子用户登录,输入火山引擎账号用户名/ ID 及密码,单击立即登录按钮。
忘记密码可单击忘记密码按钮找回,也可选择企业联邦登录、头条登录等其他方式。

- 登录成功后,在产品页面右上方单击绑定企业微信按钮,单击我要绑定按钮,系统会自动完成火山账号与当前企业微信账号的绑定。

页面提示“绑定成功”后,页面会显示已绑定的账号信息(如企业微信 ID、火山账号信息),即表示绑定完成。

- (可选)若后续需要更换绑定的账号,可在绑定成功页面点单击“我要换绑”按钮,按照提示完成换绑操作。