You need to enable JavaScript to run this app.
文档中心
数据智能体

数据智能体

复制全文
下载 pdf
会话洞察
会话洞察操作
复制全文
下载 pdf
会话洞察操作

会话洞察包括会话数据接入、会话档案创建、会话信息提取、会话质量评估等操作,本文为您介绍关于会话洞察的相关操作。

注意与前提

会话档案目前能应用的场景只适用于会话分析里面的模块,不能应用于 VeCDP 原来的标签、分群洞察等组件。

操作步骤

Step1:登录系统

  1. 使用账号密码登录智能营销Agent页面后,点击“营销互动助手”卡片中的【立即体验】按钮,即跳转企业知识引擎应用页面,在导航栏点击「问答应用」。
    Image

Step2:会话数据接入与管理

  • 数据类型:历史离线会话、实时进线数据。
  • 数据来源:企微、外呼、导购机器人等。

企微:

  1. 若企微会话存档数据已完成接入,则直接从数据库表读取即可,需至少保留2个字段,id列和内容列,如下所示。
    Image
  2. 若企微会话数据未同步,则可以从数据源进行接入,如下所示。
    1. 点击「数据管理」,下拉选择「数据连接」,进入页面。
      Image

    2. 选择左侧「新建数据连接」,在类别里选择「微信生态」,点击「企业微信」。
      Image

    3. 填写公钥,点击授权。

其他数据类型

外呼数据、导购机器人数据等数据若存储于Hive表等系统,需根据数据实际存储位置配置连接。

Step3:新建会话档案

可视化建模

需通过「可视化建模」模块,将会话数据中的一条条message加工成一个标准的会话session(即一段对话)。
Image

  1. 点击「数据管理」,选择「可视化建模」,左侧列表选择「任务列表」,点击「新建」。
    Image

  2. 点击「➕」,添加需要连接的数据。其余流程也可参考下图内红标部分。
    Image

  3. 「添加数据连接」时,用户可以选择「已有数据连接」的内容,也可自行「新建数据连接」。
    Image

  4. 选择其中一个数据连接,并将其从左侧列表里拉入右侧面板。(示例:选择「会话档案」,将其拉入右侧。)
    Image
    Image

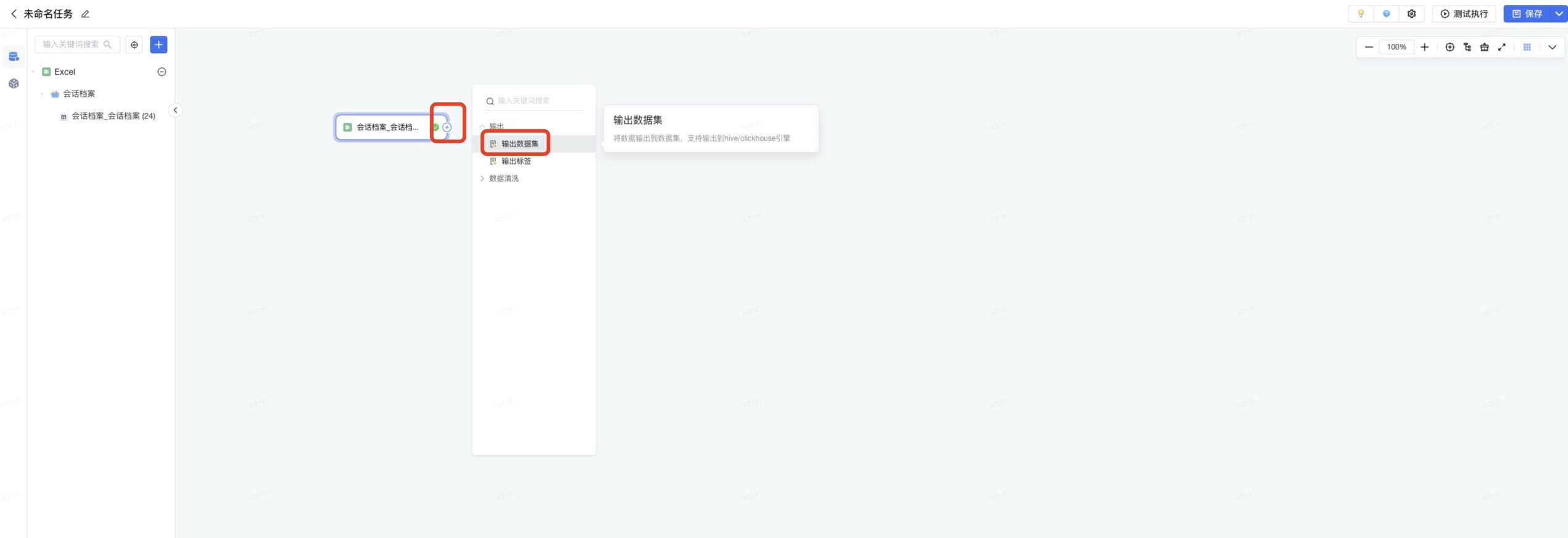
  5. 点击右侧小加号,选择「输出数据集」,再点击「新建数据集」,进行相应配置。
    Image
    Image

    相应参数

    参数说明

    名称及描述

    自定义。

    VeCDP应用

    注:由于VeCDP下游部分应用存在特殊查询逻辑,请根据需要选择合适的应用场景。
    普通数据集:
    不做特殊限定,可作为数据源在可视化建模内重复参与生产加工,但是无法注册数据档案或配置IDM。
    IDMapping图谱配置:
    用于配置IDMapping图谱,仅支持输出Hive数据集,且一般要求每天分区存储全量数据。
    数据档案-业务明细/行为事件档案:
    用于注册明细/行为数据档案,该类数据集需必填主体基准OneID字段,且系统会自动将OneID字段作为分片键存储且不可变更,可提前在画布流程中添加IDM算子转换生成基准ID(OneID)字段,一般要求每天分区存储增量数据。
    数据档案-主体属性档案:
    用于注册主体属性的数据档案,该类数据集需必填主体基准OneID字段,且系统会自动根据OneID字段进行去重,保证属性值唯一,可提前在画布流程中添加IDM算子转换生成基准ID(OneID)字段,一般要求每天存储全量数据。
    数据档案-业务维度档案:
    用于注册业务维度数据档案,该类数据集需必填维度主键字段,且系统会将每个分片节点(服务器)存储全量数据并对主键字段进行去重,不可直接用于VeCDP其他任何模块,一般要求每天分区存储全量数据。
    数据档案-会话档案:
    用于注册会话档案,该类数据集需必填会话ID字段,一般是增量分区表。

    基准ID字段

    仅支持int/short/long类型字段。

    会话ID

    会话原始ID,用于标识会话。

    类型

    仅支持ClickHouse。

    数据生命周期

    作用:
    抽取至系统存储中数据的有效保留天数,非分区表根据数据更新时间保留数据,日期分区则根据分区日期保留数据,生命周期外的数据每天0点会自动清除。默认设定为7天。

    分区

    一级分区必须为date类型,若无合适字段,可以选择“系统默认分区”(对天、周、 月级别例行同步任务的取值为任务例行执行的前一天,对小时、分钟级别例行同步任务取值为任务例行执行当天, 对手动运行的任务的取值为运行时选择的业务时间),二级分区可选小时或其他取值可枚举的字段作为分区(必须在高级设置打开动态分区)。

    排序键

    将最常用作过滤条件的字段设置为排序键,可以使查询会更快。
    可以设置多个字段为排序键,第1个字段作用最大,其余依次递减,建议不超过3个。
    不能使用分区字段作为排序键。

    分片字段

    用于确保数据均分分布在各个存储节点上。若每天数据量不超过2000万行,请保留系统默认设置。
    只能设置一个字段为分片字段,可以选择最常用作维度的字段(该字段枚举值超过100个才需要设置),或者最常用作去重计数指标的字段(该字段枚举值超过1万个才需要设置,如user_id、device_id、item_id等)。

    抽样字段

    在可视化查询模块中可按此字段抽样进行查询,只支持int,float,string类型的字段。

    唯一键去重

    唯一键去重指在数据处理过程中,依据某个或某些被定义为唯一键的字段,去除重复的数据记录。系统默认为否。

注意

为了在「会话洞察-会话明细-会话详情」模块,能够结构化地展示对话内容,如下图。需将会话档案中的“会话内容”字段按照一定格式要求处理:

  1. 标准格式的展示效果:

Image
Image

  1. 消息的标准格式:
    1. text_yyyy-MM-dd HH:mm:ss_角色(名称)_消息内容\n;
    • 含义:文本类型消息_消息发送时间_客户或客服(客户名称或客服名称)_消息内容

;

  • 需注意:消息内容后需跟固定的特殊字符“\n;”
  1. image_yyyy-MM-dd HH:mm:ss_角色(名称)_文件地址\n;
  • 含义:图片类型消息_消息发送时间_客户或客户(客户名称或客服名称)_消息内容\n;
  • 需注意:消息内容后需跟固定的特殊字符“\n;”
  1. audio_yyyy-MM-dd HH:mm:ss_角色(名称)_文件地址\n;
  • 含义:音频类型消息_消息发送时间_客户或客服(客户名称或客服名称)_消息内容

;

  • 需注意:消息内容后需跟固定的特殊字符“\n;”
  1. video_yyyy-MM-dd HH:mm:ss_角色(名称)_文件地址\n;
  • 含义:音频类型消息_消息发送时间_客户或客户(客户名称或客服名称)_消息内容\n;
  • 需注意:消息内容后需跟固定的特殊字符“\n;”
  1. file_yyyy-MM-dd HH:mm:ss_角色(名称)_文件地址\n;
  • 含义:文件类型消息_消息发送时间_客户或客户(客户名称或客服名称)_消息内容\n;
  • 需注意:消息内容后需跟固定的特殊字符“\n;”
  1. 举例:

2024-10-20 14:30:05_客户 (李先生 189xxxxxxxxx)_下午 5 点健身私教课有空位吗? ;2024-10-20 14:30:20_客服 (运动顾问 - 张)_XX 健身中心浦东店,需咨询哪个课程类型? ;2024-10-20 14:31:08_客户 (李先生 189xxxxxxxxx)_增肌塑形套餐,1 对 1 指导。 ;2024-10-20 14:31:35_客服 (运动顾问 - 张)_查询 17:00 时段预约情况。 ;2024-10-20 14:33:12_客服 (运动顾问 - 张)_下午 5 点私教已预约满,傍晚 6 点有教练 A 空档,是否调整? ;2024-10-20 14:34:01_客户 (李先生189xxxxxxxxx)_6 点可接受,教练 A 的资质如何? ;2024-10-20 14:34:45_客服 (运动顾问 - 张)_教练 A 有 5 年从业经验,擅长力量训练,需查看详细资料吗? ;2024-10-20 14:35:10_客户 (李先生 189xxxxxxxxx)_不需要,直接预约。 ;2024-10-20 14:35:38_客服 (运动顾问 - 张)_预约 10 月 20 日 18:00 浦东店私教 A,手机号 189xxxxxxxxx,需提前 15 分钟到店签到。 ;2024-10-20 14:36:05_客户 (李先生 189xxxxxxxxx)_课程包含体测吗? ;2024-10-20 14:36:30_客服 (运动顾问 - 张)_首节课程含免费体测,后续每次课结束提供数据记录。 ;2024-10-20 14:36:50_客户 (李先生 189xxxxxxxxx)_确认预约。 ;2024-10-20 14:37:15_客服 (运动顾问 - 张)_已发送确认短信,含场馆地址和教练联系方式,变动需提前 4 小时取消。 ;2024-10-20 14:37:30_客户 (李先生 189xxxxxxxxx)_信息确认。 ;2024-10-20 14:37:45_客服 (运动顾问 - 张)_预约已存档,如需调整可随时联系。

  1. 备注:本期会话洞察模块仅支持文本类消息,不支持其他类型解析和读取。

数据档案

  1. 点击「数据管理」,下拉选择「数据档案管理」,点击「会话档案」。
    Image
    Image

  2. 点击「新建数据档案」,选择「会话档案」并点击,支持创建多个,在编排页完成相关配置。
    Image

    相关字段

    字段说明

    会话档案

    会话档案每天获取数据集最新分区的数据,请保证最新「数据集分区」包含全部会话档案的属性特征。

    数据集

    下拉选择可用的数据集注册成为VeCDP可被查询使用的数据档案。
    1.只能选择VeCDP应用与数据档案类型匹配的数据集。
    2.只允许例行定时更新/实时更新的数据集。
    3.为了查询加速,注册不同类型数据档案时可能会存在部分数据集不可用,需要做ETL处理。

    数据档案名称

    自定义,不超过100字,允许中英文、数字、下划线。

    数据档案描述

    自定义。

    关联主体

    选择数据档案挂在哪个主体下。

    会话数据来源

    下拉进行选择,可选择企业会话-单聊、智能体、语音会话。

    分区增量更新

    每天分区存储增量数据。若需查询最近7天某个业务含义日期(如订单创建时间是分区日期)的数据,需要跨分区查询。

    会话ID

    会话唯一标识字段,如果原会话有一段对话的唯一标识便采用原ID若没有,是经过数据处理聚合的新ID。

    会话类型

    会话类型:如企微会话-单聊、语音外呼-A渠道等,采用系统定义的枚举值,字段类型为string。

    主体OneID

    目标主体的OneID字段。

    客户ID

    用于保存客户ID段。

    客户名称

    用于保存客户名称的字段。

    客服ID

    用于保存客服ID字段。

    客服名称

    用于保存客服name的字段。

    会话内容

    用于保存一段完整的对话内容的字段。

    会话开始时间

    用于保存一段对话的第一条消息发送时间的字段。

    会话结束时间

    用于保存一段对话的最后一条消息发送时间的字段。

    会话持续时长

    用于保存这段会话持续时长的字段。

    时间分区

    字段类型为date。

    字符型属性

    用于保存string类型的属性字段。

    数值型属性

    用于保存int类型的属性字段。

    浮点型属性

    用于保存float类型的属性字段。

  3. 会话档案页面,可对各个会话档案进行「编辑」和「删除」。
    Image

Step4:提取会话信息

会话信息提取功能支持从对话数据中提取关键信息,可高效挖掘客户意向、分析客户行为,为业务决策提供有力数据支持。当前版本仅支持单聊对话提取,群聊提取功能将在后续版本推出。
在导航栏上点击「更多」,点击「会话洞察」,即可进入「会话信息提取」页面。
Image

  1. 点击右侧「新建任务」。

  2. 配置基础信息,在应用的编排页完成相关配置。

    1. 基础信息&提取对象配置

      手动更新方式说明

      定时更新方式说明

      任务名称

      自定义名称,方便后续管理和查找。

      对话类型

      目前仅支持单聊对话提取,若您有群聊对话提取需求,请持续关注后续版本更新。

      任务更新方式

      系统默认任务更新方式为手动更新。在调试阶段,建议您先采用单手动更新模式,验证提取效果。当确认提取结果符合预期后,可根据业务需求将执行频率修改为定时更新。

      手动更新
      Image

      定时更新
      Image

      更新频率

      无配置。

      天级、周级、月级

      每刻

      无配置。

      选择更新时间。

      来源数据档案

      在数据档案中,选择「会话档案」作为提取数据源。若为空,请及时联系数据人员进行前置的数据治理工作,确保有可用的对话数据供提取使用。

    2. 提取内容配置
      本功能支持 “添加标签” 和 “添加行为” 两种模式,添加标签将设定将对话内容提取为哪些标签。添加行为将设定将对话内容提取为哪些行为事件。您可根据业务场景需求,选择单独使用某一种模式,也可同时启用两种模式进行提取,如贷款意向能够表达客户较长一段时间的产品意向,可以提取为标签;如办理某类业务表达客户短期的一种行为,可以提取为行为事件。

      1. 添加标签

        注意

        目前标签只支持离线提取。

        标签名称

        根据业务需求,为要提取的标签设定名称,如产品购买意向。

        标签描述

        对标签名称进行详细说明,明确其业务含义,如客户对贷款类产品的购买意向。

        标签值

        支持两类标签类型:
        文本型标签代表一个客户只能命中1个值,适合于提取如「产品购买意向」这类属性的标签,用于区分客户意向程度,如高意向还是低意向。
        Image
        多值文本型标签代表一个客户可以命中多个值,适合提取如「客户关注点」这类信息,可记录客户关注的多个方面,如贷款利率、贷款额度、还款方式。
        Image

        标签值定义

        需要对标签值进行详细解释,从而帮助大模型更好的理解业务含义,如什么叫近期有贷款需求。
        Image

        标签管理

        支持添加多个标签,以满足多样化的业务需求。同时,您可以对已添加的标签进行编辑和删除操作,灵活调整标签设置。
        Image
        Image

      2. 添加行为

        注意

        目前行为仅支持离线提取。

        添加行为——选择已有事件提取
        Image

        添加行为——新增事件提取
        Image

        添加方式

        若系统中已存在符合您业务需求的事件,可直接选择该事件进行提取,例如用户留资行为。

        当系统中没有合适的已有事件时,您可以根据实际业务需求,新建事件进行提取。

        事件

        自行选择事件。

        无配置。

        事件描述

        描述事件内涵,以帮助大模型更准确的判断和提取。

        事件属性

        事件属性是描述事件特征的各种信息,如试驾时间/试驾门店。

        事件分组

        无配置。

        为新增事件选择分组。

  3. 完成上述所有配置后,点击 「保存」按钮,系统将记录您的任务配置信息,并准备执行对话提取操作。
    Image

  4. 查看结果:当任务状态为执行成功后,您可点击查看任务结果。

    Image

    查看「标签值分布」

    查看「用户明细」

    点击该按钮,系统将跳转至 “标签体系 - 对应标签 - 标签预览页面”,帮助您直观了解各标签值的分布情况。
    Image

    点击此按钮,系统将跳转至 “个体画像” 页面,直接展示出符合条件的用户明细列表。
    Image

Step5:查询会话

在顶导栏上点击「更多」,点击「会话洞察」,即可进入开始使用会话查询功能,首先进入「会话概览」页面。
Image

会话概览

在「会话概览」页面,支持灵活筛选「主体」「会话档案」「会话时间」三个维度,可直观呈现以下核心数据:

  • 基础统计:所选主体在指定时间范围内的会话数量与会话时长(包括平均/最长/最短会话时长),数据实时更新,清晰展示会话活跃度。
  • 趋势分析:呈现会话数量新增趋势,即筛选条件下的每日新增的会话数量,展示出平均值,便于追踪不同时间段的业务波动或增长规律。
    Image

明细查询

「明细查询」功能支持基于不同的会话档案类型,精准检索并展示会话原文及相关信息,可帮助用户快速定位、分析具体会话记录。
Image

明细页面字段

说明

列表展示内容

展示会话ID、主体OneID、客户原始ID、客户名称、客服原始ID、客服名称、会话内容、会话开始时间、会话结束时间、会话时长字段。

说明

会话内容支持查看全文:当展示不全时,用户点击“详情”,打开新的tab页或者弹窗查看全文。

筛选条件

关联主体

单选,快速定位查询对象。

选择数据档案

单选具体会话档案,快速定位查询对象。

会话ID、主体OneID、客户原始ID、客户名称、客服原始ID、客服名称

支持模糊搜索,输入关键词自动匹配包含该内容的记录。

会话时间

默认选择最近3天,最早的日期可选择180天前的日期。
支持自定义日期区间。

会话时长

支持输入数字进行筛选,起止都要填写(如起始“60秒”、结束“300秒”),筛选指定时长的会话。

以上筛选条件取“且”关系(即同时满足所有条件),点击「查询」按钮后实时加载匹配结果。

数据下载

点击页面右上角「下载」按钮,支持以下操作:

  • 下载范围:当前筛选条件下的全部数据(最多1000条),超过1000条需分批次下载,建议通过缩小筛选范围优化。
  • 格式选择:CSV(适合数据分析)或Excel(适合表格查看)。

Step6:会话质量评估

会话质量评估功能旨在帮助您全面分析客户会话数据,通过多维度评估和会话评分等方式,深入挖掘会话价值。您可借此分析客户意图、判断客户问题解决情况、把握客户情绪,同时对客服服务质量进行监控,助力优化服务流程、提升客户体验、完善企业知识引擎话术。操作路径:在导航栏上点击「更多」,点击「会话洞察」,即可进入**「会话质量评估」**页面。

注意

会话质量评估模块依赖企业知识引擎功能,需开通企业知识引擎后方可使用。若您未购买企业知识引擎,该模块将无法启用,但会话提取功能不受影响。

Image

新建会话质量评估任务

  1. 任务列表页展示所有会话质量评估任务信息,列表内容包括:
    Image

    字段

    说明

    任务名称

    新建任务时填写的名称。

    评分对象

    显示新建任务时选择的数据档案背后的数据集名称,点击可进入数据集页面查看详情。

    状态

    呈现该任务最近一个实例的运行状态。

    任务开始时间&任务结束时间

    呈现该任务最近一个实例的开始时间及结束时间。

    创建人

    展示创建该任务的人员信息。

    查看结果

    点击跳转至任务详情页,查看任务运行结果。

    编辑

    进入任务编辑页面,对任务相关设置进行修改。

    删除

    拥有功能模块编辑权限的用户可删除任务。删除任务仅停止任务运行并清除任务元信息,不会删除底层生成的会话打分、评估指标等数据 。

  2. 点击右侧「新建任务」按钮,并依次配置以下信息。
    Image

    1. 配置基础信息

      参数

      说明

      任务名称

      自定义名称。

      任务更新类型

      目前仅支持离线更新。

      任务更新方式

      支持手动更新或定时更新(定时更新可按天、周、月设置),默认选中手动更新。

      手动更新

      定时更新

      Image

      Image

      数据档案

      可单选全部主体下的会话档案,一个档案最多可被 5 个任务关联。

      数据日期

      选择任务读取的数据范围,可选择动态日期或固定日期;也可选择单个日期。

      动态日期
      Image

      固定日期
      Image

      单个日期
      Image

    2. 配置评估逻辑
      Image

      参数

      说明

      新建并调试要用于会话评估的API应用

      每个应用对应输出一个或多个评估指标,请根据您的评估目标选择并调试应用(您选择的应用会保存为新应用被当前任务调用,不会影响来源应用)。
      Image

      • 可从已有应用复制:

      您可从情绪识别、对话轮次、客户诉求是否解决、态度识别四类已有应用中进行选择,也可点击右上角进行刷新列表。
      Image

      • 或点击「智能推荐应用」,输入评估目标,如输入客服对话打分,系统将从已有任务应用和模板应用列表中,为您的目标智能匹配合适的应用。

      Image

      • 可从模板新建:

      您可选择客户情绪识别、对话轮次、客服态度识别、客户诉求进展四类模板中选择,进行新建应用。
      Image

      管理应用

      您可在评估配置页面,对已建立的应用进行编辑和删除。
      Image
      若点击「编辑」,系统会跳转至AI应用功能模块,进行编辑。
      Image

      是否开启会话评分

      默认状态下,会话评分功能处于关闭状态。若启用,可基于上方所选AI应用的输出结果(如客户情绪、问题解决情况等维度评估数据),通过预设规则为会话进行打分,以便快速定位会话质量问题。
      Image

      使用模型

      支持deepseek和doubao系列模型。

      初始分值设置

      支持设置0-100分的基础分值,默认初始分值为80分。

      评分规则配置

      可通过纯自然语言描述评分逻辑(系统提供模板示例,支持查看及一键复制),例如:“若会话中用户的最终情绪为负面,扣3分;若正向,加5分。

      定义输出结果的数据集格式

      以下字段为任务最终输出的各项指标的名称,来自上方 API 应用中定义的输出变量。字段名及其对应的值除了存到任务结果对应的CK (ClickHouse) 数据集中,还会回显到任务的结果页面中。因此,请着重规范中文展示名,提升结果可读性。
      Image

  3. 用户可自定输入一段对话,进行测试;或者点击「随机选取一段对话」,从该档案中任务抽取一个会话ID,展示相应对话。点击测试按钮,按照选择的插件、是否开启评分,进行测试。
    Image

    开启会话评分时

    未开启会话评分时

    展示最终得分,以及各个维度的评估结果,和评估详则。

    无得分,只展示各个维度的评估结果和评估详则。

  4. 以上评估结果,会输出至VeCDP的数据集中,点击「结果输出」后侧的名称,可自动跳转查看。
    Image
    通过任务列表页的「查看结果」进入任务详情页,包含以下内容:

    1. 数据概览
      Image

      参数

      说明

      查询数据时间

      选择所需查询的时间段。

      会话数量

      截止到选择区间内最近一个业务日期的会话总数。

      会话评分

      展示截止到选择区间内最近一个业务日期的会话最高分、最低分、平均分。

      分析图表

      展示各 AI 应用输出的指标维度(只分析指标,不分析评判原因),根据指标字段类型展示不同图表。

    2. 运行结果
      Image

      参数

      说明

      筛选条件

      业务日期:可查询单个业务日期的运行结果,默认选中最近一个业务日期。
      自定义筛选:支持筛选,可筛选内容包括默认维度(如会话ID)和任务产生的维度(如客服整体态度等,原因、详则类不可搜索)。筛选时,根据维度类型(字符型、数值型、日期型)选择不同操作符和输入对应值。

      数据列表

      默认展示会话ID、会话内容、会话开始时间、会话结束时间、会话持续时长和任务产生的维度,如选择“客服态度识别”应用,则结果输出中增加“客服整体态度-评估原因”、“客服整体态度”字段;可在 “更多维度” 中选择展示其他维度。

      会话详情

      点击 “查看原文” 或会话 id,进入会话详情页面查看具体内容。

      下载

      运行结果」页面,支持下载,保存格式为xlsx和csv,下载条数可选择100条、500条、1000条。

      Image

    3. 运行记录
      Image

      参数

      说明

      列表展示

      展示任务运行记录,包括业务日期、运行状态、运行开始时间、运行结束时间、耗时和操作。

      单任务操作

      支持重跑、查看运行视图、日志。

      批量操作

      支持批量开始运行、停止运行(操作需二次确认)。

      整体运行按钮

      可回溯最近 30 天的数据。

  5. 支持编辑和删除任务。

    编辑任务

    删除任务

    数据档案不可编辑,其余均可。
    Image

    删除任务时会弹出二次提示,确认后删除任务(仅删除任务本身,不影响底层数据)。
    Image

新建质量评估模板

允许用户根据实际需求自定义质量评估模板,用于对会话内容进行质量打标或标签提取。

说明

  • 该功能仅在CDP V1.29版本及以上功能支持。
  • 会话质量评估模板管理有权限控制,具体操作请参见授予功能模块权限
  1. 会话质量评估页面,点击质量评估模板
    Image

  2. 会话质量评估模板页面,点击新建模板
    Image

  3. 填写模板的名称、描述、变量、配置结构化输出的标签。
    Image

    参数

    参数说明

    模板名称

    除首字不能为空外,不限制字符格式,不超过64个字

    模板描述

    除首字不能为空外,不限制字符格式,不超过200个字

    变量

    点击添加,填写变量。该变量可帮助您使用不同的策略与客户聊天。这些变量给大模型提示,帮助大模型理解您的需求。
    Image

    结构化输出配置

    点击结构化输出配置,填写输出的字段信息。
    Image

  4. 填写模板的提示词,重点设定大模型的角色定位、任务目标、输入信息、输出信息的内容,然后点击保存

  5. 可以在新建会话质量评估任务,配置评估应用插件的时候,选择从模板新建。具体操作请参见新建会话质量评估任务
    Image
    Image

最近更新时间:2025.12.23 21:40:15
这个页面对您有帮助吗?
有用
有用
无用
无用